Mirantis Container Cloud (MCC) becomes part of Mirantis OpenStack for Kubernetes (MOSK)!

Starting with MOSK 25.2, the MOSK documentation set covers all product layers, including MOSK management (formerly Container Cloud). This means everything you need is in one place. Some legacy names may remain in the code and documentation and will be updated in future releases. The separate Container Cloud documentation site will be retired, so please update your bookmarks for continued easy access to the latest content.

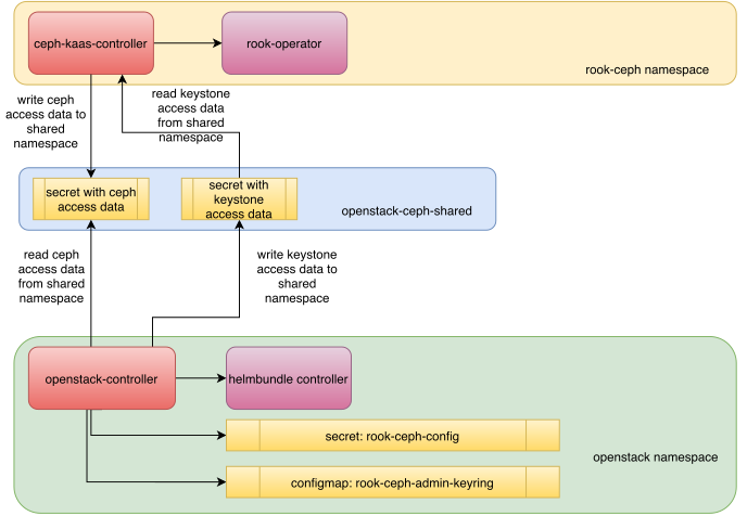
Ceph integration with OpenStack

The integration between Ceph and OpenStack (Rockoon) Controllers is implemented through the shared Kubernetes openstack-ceph-shared namespace. Both controllers have access to this namespace to read and write the Kubernetes kind: Secret objects.

../../_images/osctl-ceph-integration.png

As Ceph is required and only supported backend for several OpenStack services, all necessary Ceph pools must be specified in the configuration of the kind: MiraCeph custom resource as part of the deployment. Once the Ceph cluster is deployed, the Ceph Controller posts the information required by the OpenStack services to be properly configured as a kind: Secret object into the openstack-ceph-shared namespace. The OpenStack Controller watches this namespace. Once the corresponding secret is created, the OpenStack Controller transforms this secret to the data structures expected by the OpenStack-Helm charts. Even if an OpenStack installation is triggered at the same time as a Ceph cluster deployment, the OpenStack Controller halts the deployment of the OpenStack services that depend on Ceph availability until the secret in the shared namespace is created by the Ceph Controller.

For the configuration of Ceph Object Gateway as an OpenStack Object Storage, the reverse process takes place. The OpenStack Controller waits for the OpenStack-Helm to create a secret with OpenStack Identity (Keystone) credentials that Ceph Object Gateway must use to validate the OpenStack Identity tokens, and posts it back to the same openstack-ceph-shared namespace in the format suitable for consumption by the Ceph Controller. The Ceph Controller then reads this secret and reconfigures Ceph Object Gateway accordingly.